How to Make Your First Trade in CScalp
We have prepared a guide on placing orders in the free CScalp terminal. Learn how to buy and sell digital assets using limit and market orders. If you haven’t installed CScalp yet, leave your email in the form below and click the “Get For Free” button to receive the installation file and the license key.
The guide has been prepared by the CScalp terminal team. You can get CScalp by leaving your e-mail in the form below.GET FOR FREE
By clicking the ‘Get for Free’ button, you agree to the ‘Privacy Policy‘
How to Place Orders in CScalp
Order Book
In CScalp, orders are placed through the order book. To place a limit or market order, simply click on the desired price in the sellers’ or buyers’ zone (more details below).

Sellers’ orders are located in the red zone, and buyers’ orders are in the green zone. When a trader places an order, it is executed instantly or enters the order book (queued for execution). The order book shows orders awaiting execution.
Limit and Market Orders
Limit orders are orders where you can specify the execution price and transaction volume. The order will be executed when a matching offer appears on the exchange at your specified price.
For example, if the market price of BTCUSDT is $39,930, and you place a limit order to buy Bitcoin at $39,900, the order will be executed when the market price drops to $39,900 or when someone places a limit sell order for BTC at $39,900. Until a matching offer is available, your order will be displayed in the order book.

Market orders are executed at the current market price. When you place a market order, you agree to the market price. Only the transaction volume has to be set manually. For example, if BTCUSDT is priced at $40,000, placing a market order to buy or sell will result in buying or selling at $40,000. On a liquid market, market orders are executed instantly without entering the order book.
CScalp supports both limit and market orders.
Traded Amount (Working Volume) Configuration
Working volume (WV) is the amount of coins in your order. In CScalp, WV is configured in lots and USD ($). For example, if you trade ETHUSDT on Bybit and set the volume to 0.1 ETH, each of your orders (buy or sell) will have a volume of 0.1 ETH.

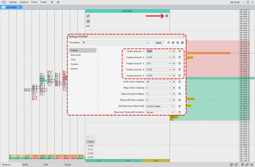
WV is configured separately for each trading instrument. You can set up to five WV and switch between them using the keys “1,” “2,” “3,” “4,” “5.”
To set up the working volume, use the switch located to the left of the order book. Hover over the volume row in the switch, double-click the left mouse button (LMB), and enter the necessary value in the pop-up row. Click “Enter” to save.
To change the volume, double-click LMB on the volume in the module, enter the necessary value, and press “Enter.”

Alternatively, go to “Settings” (by clicking on the gear icon to the left of the order book), and in the “Trading” subsection, set values in the “Traded Amount” rows.

The working volume must match the minimum order volume set by the exchange. On cryptocurrency exchanges, these restrictions are quite flexible – traders can trade cryptocurrencies and futures in whole or fractional units: WV can be 1, 0.1, or 0.001. For example, 0.001 BTC and less. You can find out the minimum volumes for each coin on your cryptocurrency exchange’s website.
On Bybit, OKX, HTX, and other cryptocurrency connections, CScalp allows you to set the volume in lots and USD ($). Instead of lots, you specify the amount in $ for your order. The number of lots is adjusted automatically based on the current coin rate.
For more details, refer to the article “Configuration of the Trading Amount in CScalp.”

How to Open the Order Book and Select an Instrument
To make your first trade, open the order book and select a coin.
Click on the “Add Order Book” icon in the bottom right corner. If you are launching CScalp for the first time or creating a new tab, a similar button will be in the center of the screen.

A new order book will unfold in the workspace. By default, the order book is empty. To select an instrument, click on the “+” icon.

The “Select ticker” window will appear. Choose the desired connection (e.g., “Binance: USDT“) from the list that appears.

A list of instruments available for trading on the selected connection will open. You can use the search bar at the top of the window.
How to Place a Limit Order in CScalp
How to Buy with a Limit Order
To place a limit buy order, left-click (LMB) on the desired price level in the “green zone.” To cancel a limit order, click the “X” to the right of the order, middle-click (MC) on the order, or press the hotkey “F” (default).

How to Sell with a Limit Order
To place a limit sell order, right-click (RC) on the desired price in the “red zone.” To cancel the order, click the “X” next to the placed order.

How to Place a Market Order in CScalp
How to Buy with a Market Order
To buy with a market order, left-click (LMB) on any price in the “red zone” (sellers’ zone). The terminal will understand that you want to buy at the market price and create a corresponding order. Market orders are usually executed instantly. They cannot be canceled.

How to Sell with a Market Order
To sell with a market order, hover over any price level in the “green zone” (buyers’ zone) and right-click (RC). The terminal will send a market sell order, regardless of the price you clicked on.

In some situations, orders in CScalp can be placed and canceled using hotkeys. How to do this is explained in the article “CScalp Order Book Hot Keys.”
Start Practicing
Try placing and canceling orders several times. Then, attempt to place an order and immediately close it with the opposite order. Work with the minimum volume to avoid losses (if you are planning to trade futures, $10 with 10x leverage is enough to start learning). Practice until you no longer confuse mouse buttons and keys.
In CScalp, you can also use Stop-Loss, Take-Profit, and other stop orders.
Join the CScalp Trading Community
Join our official trader's chat. Here you can communicate with other scalpers, find trading soulmates and discuss the market. We also have an exclusive chat for crypto traders!
Don't forget to subscribe to our official CScalp news channel, use trading signals and get to know our bot.
If you have any questions, just contact our platform's support via Telegram at @CScalp_support_bot. We will respond in a matter of seconds.
You can also visit our Discord channel and subscribe to the CScalp TV YouTube channel.
JOIN OUR CHAT